一台路由器+一台交换机就可以实现,有线网络,无线WIFI,IPTV及内部+外部电话的完美组合
中川全融合企业级网络解决方案
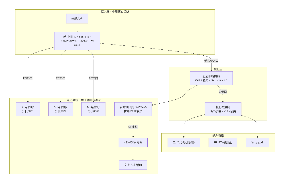
一、方案概览
本方案以 中川-177-81816187 纯桥接ONU 为核心接入设备,配合企业级路由器、核心交换机及 中川-QQ-86698456 智能IPPBX系统,实现一根光纤入户,全业务融合覆盖。
一张图看懂方案架构:

二、四大核心优势
1️⃣ 高效先进:硬转发架构,性能拉满
| 技术点 | 传统方案 | 中川方案 |
|---|
| 数据转发 | CPU软转发,延迟高 | 硬件级桥接,零延迟 |
| 带宽占用 | 路由模式消耗CPU | 纯二层转发,跑满千兆 |
| 多业务并发 | 相互干扰,卡顿掉线 | VLAN隔离,互不干扰 |
| Wi-Fi性能 | 光猫自带Wi-Fi,性能弱 | 独立企业级路由器,Wi-Fi 6满血输出 |
中川-177-81816187 采用纯桥接硬转发架构,数据包不经CPU处理,直接由交换芯片硬件转发,真正做到延迟趋近于零,带宽跑满不衰减。配合企业级Wi-Fi 6路由器,无线体验媲美商业场所。
2️⃣ 简单省成本:一机多能,融合部署
| 成本项 | 传统方案 | 中川方案 |
|---|
| 设备数量 | 光猫 + 路由器 + 交换机 + 电话交换机 | ONU + 路由器 + 交换机(三件套) |
| 电话系统 | 单独购买程控交换机 | ONU自带POTS口 + 软IPPBX软件 |
| 布线成本 | 多套线路独立部署 | 一根光纤,全业务统一承载 |
| 设备采购 | 多品牌分散采购 | 中川一站式核心设备 |
省钱公式:
中川-177-81816187(ONU)+ 企业路由器 + 交换机 = 替代了传统 光猫 + 路由器 + 电话交换机 + 多套布线
省在哪?
✅ 少买一台电话交换机
✅ 少拉一套电话线路
✅ 少配一台无线AP(路由器自带Wi-Fi)
✅ 少花一笔安装调试费
3️⃣ 维护方便:集中管理,远程可控
| 维护场景 | 传统方案 | 中川方案 |
|---|
| 故障排查 | 多设备分散,定位困难 | 拓扑清晰,各司其职 |
| 电话分机管理 | 需到机房操作 | IPPBX网页端统一管理 |
| 网络扩展 | 需要重新布线 | 交换机即插即用 |
| 远程运维 | 不支持 | 支持,随时随地调整配置 |
维护亮点:
4️⃣ 潮流之选:符合当今网络架构趋势
| 趋势 | 传统架构 | 中川方案 |
|---|
| FTTR/FTTH | 光猫做路由 | ONU纯桥接,路由器做核心 |
| 全屋Wi-Fi覆盖 | 信号盲区多 | 交换机 + AP 灵活扩展 |
| VoIP/IP通信 | 传统电话线 | 软IPPBX + SIP中继 |
| 智能办公/酒店 | 多系统独立 | 全业务融合,统一平台 |
当今网络架构的趋势是:
光猫退居二线:只做光电转换,路由功能交给专业设备
Wi-Fi独立部署:AC + AP 或 Mesh 组网,实现全屋无死角
IP通信取代传统电话:软IPPBX + 手机App分机,办公更灵活
全业务融合:一根光纤承载上网、IPTV、电话、监控
中川方案正是这一趋势的完美落地。
三、典型应用场景
| 场景 | 为什么选中川方案 |
|---|
| 中小企业办公 | 内部电话免费互拨,外线接入成本低,网络稳定不掉线 |
| 酒店/民宿 | 每个房间电话分机互通,IPTV随开随看,Wi-Fi全覆盖 |
| 别墅/大平层 | 交换机+AP实现全屋信号覆盖,电话系统全屋互通 |
| 园区/办公楼 | VLAN隔离各部门网络,核心设备集中管理,维护简单 |
四、方案清单
| 设备 | 型号/说明 | 数量 | 作用 |
|---|
| 核心ONU | 中川-177-81816187 | 1台 | 光电转换,纯桥接,提供POTS电话口 |
| 企业路由器 | 支持PPPoE拨号、Wi-Fi 6 | 1台 | 拨号上网、NAT、无线覆盖、运行IPPBX |
| 核心交换机 | 千兆网管/非网管可选 | 1台 | 端口扩展,VLAN隔离(可选) |
| IPPBX系统 | 中川-QQ-86698456 | 1套 | 分机管理、内外线呼叫路由 |
| FXO网关 | 按需配置 | 1台 | 接入运营商外线(如需打外线) |
| 无线AP | 按需配置 | 若干 | 扩展Wi-Fi覆盖(如面积大) |
五、总结
中川全融合方案 = 高效 + 省钱 + 好维护 + 够潮流
高效先进:硬转发零延迟,Wi-Fi 6满血输出,VLAN隔离互不干扰
简单省成本:一根光纤承载全业务,省设备、省布线、省维护
维护方便:拓扑清晰,网页端管理,远程可控,模块化更换
潮流之选:符合FTTH + 独立路由器 + IP通信的现代架构趋势
中川-177-81816187 + 中川-QQ-86698456,一套方案搞定有线网络、无线Wi-Fi、IPTV及内外电话,是企业、酒店、园区、高端家装的理想选择。